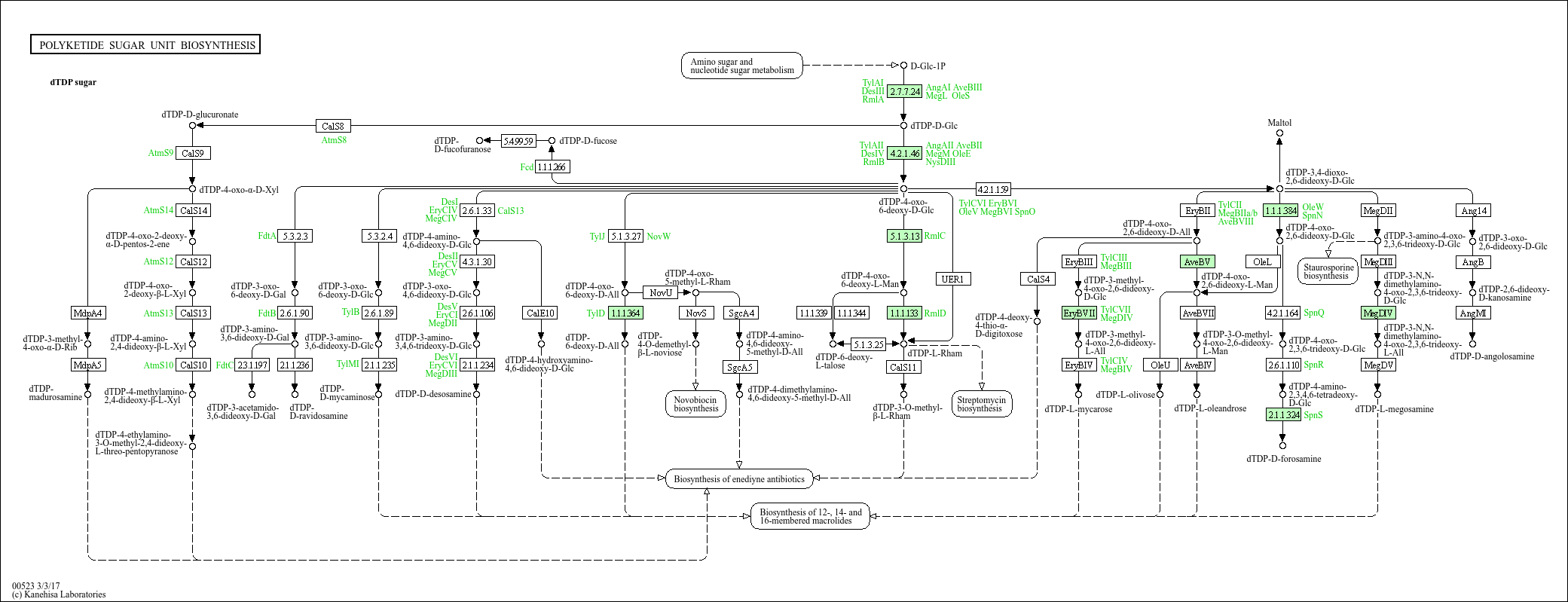
Polyketide sugar unit biosynthesis - Actinosynnema mirum
[
Pathway menu
|
Organism group
|
Pathway entry
|
Module table
|
Download
|
Help
]
Option
Scale:
100%
Image resolution:
High
Background color
Organism
Split cells that has orgs.
Exclude cells that has no orgs.
Search
ID search
Color
Module
Complete
All
Pathway modules
Glycan metabolism
Nucleotide sugar biosynthesis
M00793
dTDP-L-Rha biosynthesis
M01022
dTDP-6-deoxy-L-Tal biosynthesis
M01023
dTDP-D-Fuc3NAc biosynthesis
M01027
dTDP-D-Fucf biosynthesis
Biosynthesis of terpenoids and polyketides
Polyketide sugar unit biosynthesis
M00794
dTDP-6-deoxy-D-allose biosynthesis
M00795
dTDP-beta-L-noviose biosynthesis
M00796
dTDP-D-mycaminose biosynthesis
M00797
dTDP-D-desosamine biosynthesis
M00798
dTDP-L-mycarose biosynthesis
M00799
dTDP-L-oleandrose biosynthesis
M00800
dTDP-L-megosamine biosynthesis
M00801
dTDP-L-olivose biosynthesis
M00802
dTDP-D-forosamine biosynthesis
M00803
dTDP-D-angolosamine biosynthesis
KGML
Image (png) file 1x
Image (png) file 2x