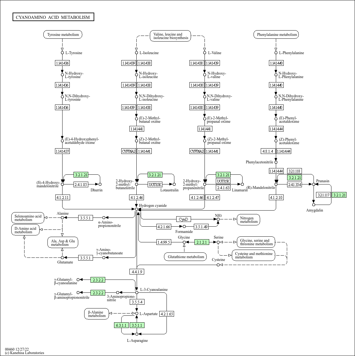
Cyanoamino acid metabolism - Salmonella enterica subsp. enterica serovar Typhimurium DT2
[
Pathway menu
|
Organism group
|
Pathway entry
|
Download
|
Help
]
Option
Scale:
100%
Image resolution:
High
Background color
Organism
Split cells that has orgs.
Exclude cells that has no orgs.
Search
ID search
Color
Module
Complete
All
Pathway modules
Amino acid metabolism
Other amino acid metabolism
M00369
Cyanogenic glycoside biosynthesis
KGML
Image (png) file 1x
Image (png) file 2x