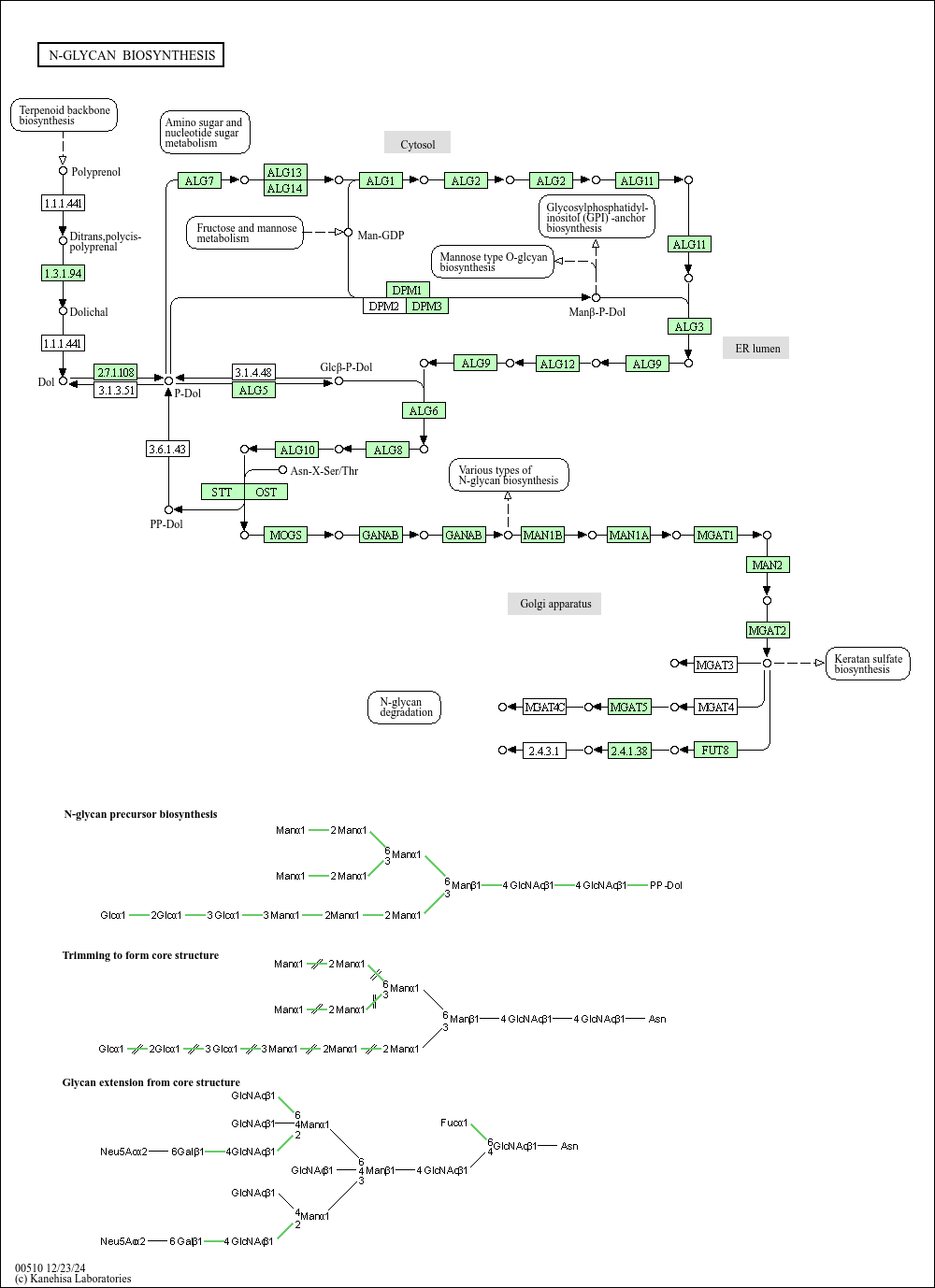
KEGG  N-Glycan biosynthesis - Caenorhabditis elegans (nematode)

Option
Scale: 100%
ID search
Color
Module