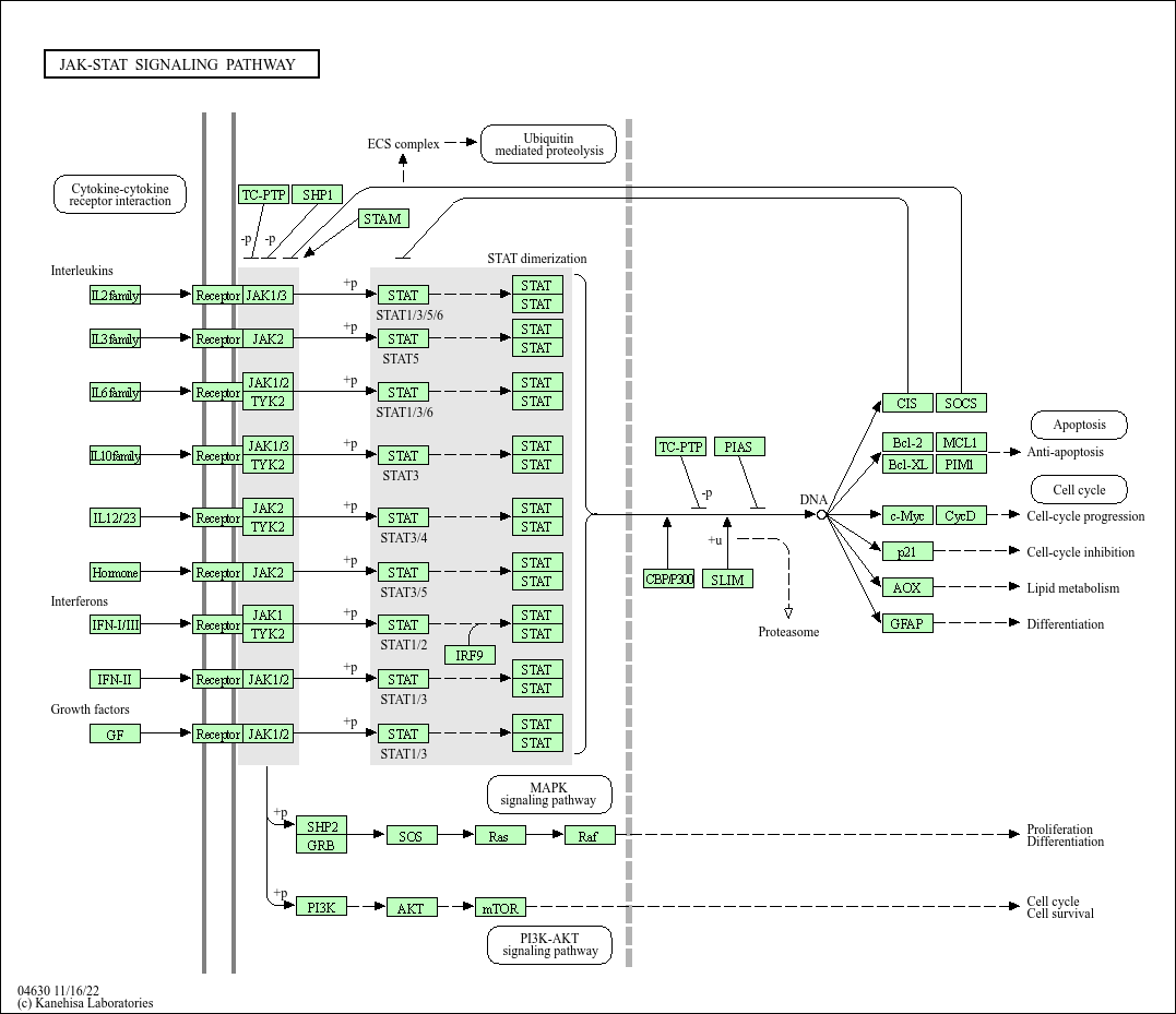
KEGG  JAK-STAT signaling pathway - Felis catus (domestic cat)

Option
Scale: 100%
ID search
Color